如果你的 ComfyUI 画布已经布满上百个节点,连线错综复杂,难以维护——
那么,是时候了解并使用 子图(Subgraph)功能了。
从 ComfyUI 前端 1.24.3 版本起,官方正式引入了子图支持。它允许你将一组相关节点打包成一个“超级节点”,既能简化界面,又能提升复用效率,堪称工作流中的“乐高积木”。
本文将带你全面掌握子图的创建、编辑、嵌套与管理技巧,助你构建更清晰、更高效的工作流。
✅ 本文基于 ComfyUI Nightly 版本截图编写,界面可能因版本略有差异,请确保你的前端已更新至 1.24.3 或以上。
什么是子图?
子图(Subgraph) 是一种高级组织工具,它的本质是:
将多个节点封装为一个可独立操作的“模块化节点”。

它具备以下特性:
| 特性 | 说明 |
|---|---|
| ✅ 输入/输出自动封装 | 自动提取内部节点的输入输出,暴露为外部插槽 |
| ✅ 外观如普通节点 | 在画布上显示为单个节点,整洁美观 |
| ✅ 可进入编辑 | 双击即可进入内部修改,像打开一个“文件夹” |
| ✅ 支持嵌套 | 子图内可包含其他子图,实现层级化结构 |
| ✅ 易于复用 | 可复制粘贴到其他工作流中,快速调用 |
简单来说:子图 = 节点分组 + 接口封装 + 模块复用
🛠️ 如何创建子图?
只需三步,即可将零散节点变为结构化模块。
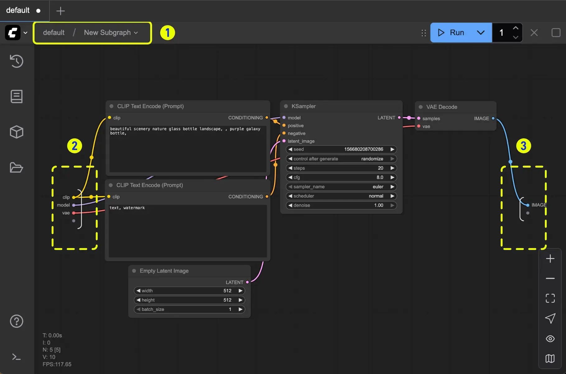
第一步:选中需要打包的节点
- 按住
Shift或鼠标拖拽,选中一组相关节点 - 建议选择功能完整的逻辑单元(如“提示词处理链”、“图像增强流程”)
第二步:点击“创建子图”按钮
- 在顶部工具栏中找到 “子图”图标(通常为两个相连方框)
- 点击后,ComfyUI 会自动分析所选节点的输入输出关系
第三步:完成创建
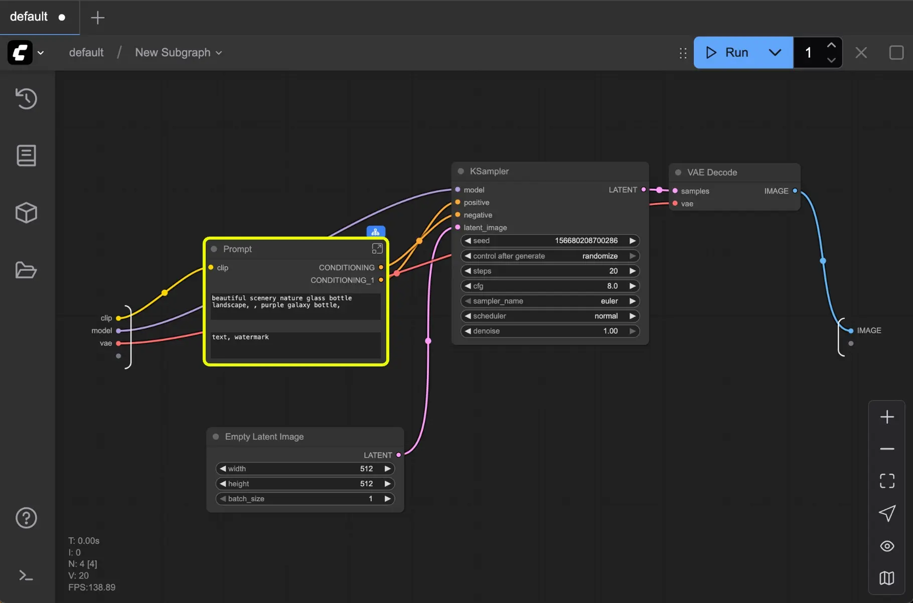
- 系统生成一个新的子图节点
- 所有原始连接保持不变
- 内部节点被收纳至子图内部
✅ 提示:子图会自动识别哪些输入/输出应暴露为外部接口。



🔧 编辑子图:像文件夹一样深入修改
创建后,你可以随时进入子图内部进行调整。
进入子图
- 方法一:在子图空白区域双击
- 方法二:点击子图上的 “编辑”按钮(铅笔图标)
进入后,你会看到子图的内部结构,所有节点均可正常编辑。

退出子图
- 点击画布左上角的 导航路径条(如:
/ → MyWorkflow → Preprocess) - 或使用快捷键
Esc返回上级
支持多级嵌套导航,清晰显示当前层级。
插槽管理:定义子图的输入与输出
子图通过“插槽(Slot)”与外部通信。这些插槽来源于内部节点的输入/输出端口。

输入插槽(Input Slot)
- 对应内部某个节点的输入(如 prompt、image、model)
- 外部可通过连线传递数据
- 右键点击插槽可:重命名、删除、断开连接
输出插槽(Output Slot)
- 暴露内部节点的输出结果
- 默认插槽编号为
1,用于主输出(如生成图像) - 同样支持右键操作进行管理
⚠️ 插槽连接遵循类型校验,不支持跨类型连线(如 image → text)
实际应用场景
场景 1:封装常用流程
将“LoRA 加载 + 权重设置 + 提示词增强”打包为一个子图,命名为 Character Styler,一键调用。
场景 2:模块化图像处理链
把“超分 → 锐化 → 色彩校正”组合成 Post-Process 子图,统一管理后期处理流程。
场景 3:团队协作标准化
定义一套标准子图模板(如 Text Encoder Chain),团队成员可直接复用,避免重复搭建。
嵌套子图:构建多层工作流架构
子图不仅可独立使用,还能嵌套使用,形成层级化结构。

例如:
Main Workflow
└── Preprocessing (Subgraph)
├── Image Crop & Resize
└── Prompt Cleaner (Subgraph)
└── Remove Redundant Words
└── Add Style Keywords
这种结构让复杂工作流变得像代码中的函数调用一样清晰。

导航栏实时显示当前层级,轻松往返各级子图。
子图的其他操作
| 操作 | 方法 |
|---|---|
| 重命名子图 | 点击节点标题区域直接编辑 |
| 修改颜色 | 右键 → 设置节点颜色 |
| 临时禁用 | 启用“绕过(Bypass)”模式(右键菜单) |
| 复制粘贴 | 正常复制,粘贴后仍保留子图结构 |
| 删除子图 | 删除后内部节点自动解包并保留在画布上 |
⚠️ 当前版本暂不支持将子图“转回”为普通节点组(将在后续版本完善)
✅ 使用建议
- 命名规范:给子图起明确名称(如
换脸,风格转变) - 接口简洁:只暴露必要的输入输出,避免过多插槽造成混乱
- 文档化:在子图内部添加注释节点,说明各部分作用
- 版本管理:对关键子图保存独立
.json文件,便于备份与共享
✅ 总结
子图功能是 ComfyUI 向“专业级可视化编程”迈进的重要一步。
它让你能够:
- ✅ 简化复杂工作流,提升可读性
- ✅ 封装高频模块,提高搭建效率
- ✅ 实现模块复用与团队协作
- ✅ 通过嵌套构建系统化流程
与其把工作流变成一张“蜘蛛网”,不如用子图把它整理成一份结构清晰的工程图纸。
从现在开始,试着把你最常用的节点组合打包成子图吧!















