如果你是图像爱好者、调色师、视觉特效艺术家,或正在使用生成式AI进行视觉创作,那么 Rndnanthu ComfyUI Custom Nodes 可能是你值得关注的一个开源项目。
这是一个专为 ComfyUI 设计的高质量自定义节点集合,聚焦于色彩处理、胶片质感模拟与提示词逻辑优化,旨在为创作者提供更专业、更可控的图像生成工作流支持。项目由开发者 rndnanthu 维护,强调实用性与艺术导向,填补了标准 ComfyUI 在专业视觉调校方面的部分空白。

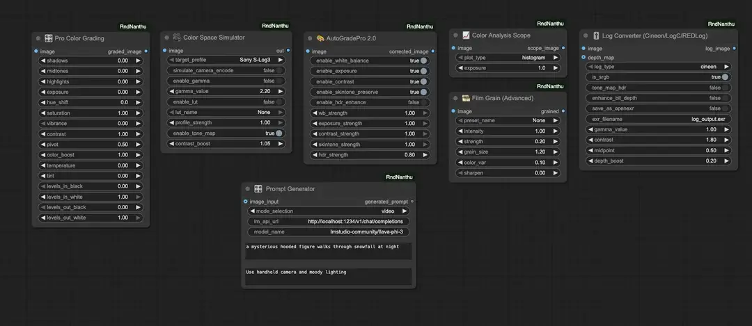
核心功能:按创作流程分类的节点模块
项目采用清晰的模块化设计,主要分为三大功能类别:
colortools/ —— 艺术家专用色彩工具
专为精准色彩管理与调色设计,适用于需要在不同色彩空间间转换或进行专业级颜色分级的场景。
- log_color_conversion
支持在 LOG、Linear 与 Rec.709 色彩空间之间转换,兼容.cube格式的 LUT 文件,便于影视级色彩流程集成。 - ColorGradingNode
提供“提升-伽马-增益”(Lift-Gamma-Gain)及偏移/斜率(Offset-Slope)调色控制,适合精细调整画面色调与影调。 - colorspacesim
模拟主流相机色彩科学(如 S-Log、V-Log、Cine 等),并支持 LUT 自动检测,帮助生成更接近实拍素材的视觉效果。 - autogradepro
自动校正曝光、对比度、ISO 与色温,适用于批量处理或快速匹配多张图像的色彩一致性。 - ColorAnalysisPlotNode(实验性)
提供 RGB 波形图、直方图、矢量示波器与伪色分析,辅助判断图像色彩分布与动态范围。

grain/ —— 胶片与纹理模拟
为生成图像添加真实感的颗粒与质感,避免“AI 塑料感”。
- FilmGrain
生成有机、自然的胶片颗粒效果,支持预设参数与随机种子控制,可模拟不同胶片颗粒特性,增强画面电影感。
prompt/ —— 提示词逻辑增强
提升提示词生成的智能性与多模态适配能力。
- PromptGenerator
智能生成适用于图像与视频生成的多模态提示词,支持上下文感知与风格引导,优化生成结果的相关性与表现力。
安装方式
使用方式简单,兼容主流 ComfyUI 部署环境:
git clone https://github.com/rndnanthu/Comfyui-RndNanthu.git
cd Comfyui-RndNanthu
pip install -r requirements.txt
安装完成后,重启 ComfyUI 即可使用所有节点。
⚠️ 注意:部分节点依赖外部库或特定模型路径,请参考项目 README 获取详细配置说明。
许可说明:CC BY-NC 4.0
本项目遵循 Creative Commons Attribution-NonCommercial 4.0 International License(署名-非商业性使用)。
✅ 允许:
- 个人使用
- 教学与研究用途
- 修改并用于私人工作流
🚫 禁止:
- 转售或打包进付费插件合集
- 未经许可集成至 SaaS 或商业工具
- 任何形式的商业化再分发
如需商业用途,请联系作者获取授权。
✅ 为什么值得关注?
在当前多数 ComfyUI 插件聚焦于“生成控制”或“模型切换”的背景下,Rndnanthu 的节点集更贴近专业视觉工作流的实际需求——尤其是色彩科学与质感还原这类常被忽视的环节。
它不追求“一键出大片”,而是提供可调试、可分析、可集成的专业工具,让创作者在生成结果的基础上,进一步掌控视觉语言的表达精度。
对于从事影视预演、广告视觉、AI 艺术创作的用户来说,这些节点可以无缝嵌入现有流程,成为连接 AI 生成与后期处理的重要桥梁。















