ComfyUI 近期迎来多项重要更新,涵盖模型支持、推理优化与工作流扩展能力。本次升级聚焦于提升图像生成的可控性、灵活性与运行效率,尤其增强了对 Qwen Image 系列模型的支持,并引入了更高效的缓存机制和长序列处理能力。
以下是本次更新的核心亮点:
一、Qwen Image 支持 ControlNet 与 LoRA:结构控制与风格迁移更灵活
ComfyUI 现已全面支持 Qwen-Image 模型的多种 ControlNet 和 LoRA 扩展能力,显著提升生成图像的结构引导与风格定制能力。
✅ 支持的 ControlNet 类型
目前支持两组 ControlNet 实现方式:
1. Qwen-Image DiffSynth ControlNet 模型补丁
- 支持任务:Canny 边缘检测、Depth 深度图、Inpaint 图像修复
- 特点:通过模型补丁方式集成,直接控制生成结构
示例:
- Canny:基于边缘轮廓生成匹配图像

- Depth:利用深度信息保持空间结构一致性

- Inpaint:在指定区域内进行语义一致的补全

2. Qwen-Image Union DiffSynth LoRA
- 支持类型:LineArt(线稿)、SoftEdge(柔边)、Normal Map(法线图)、OpenPose(人体姿态)等
- 特点:以 LoRA 形式加载,轻量且可组合使用
示例:OpenPose 控制下的人体动作精准生成,适用于角色设计、动画预览等场景


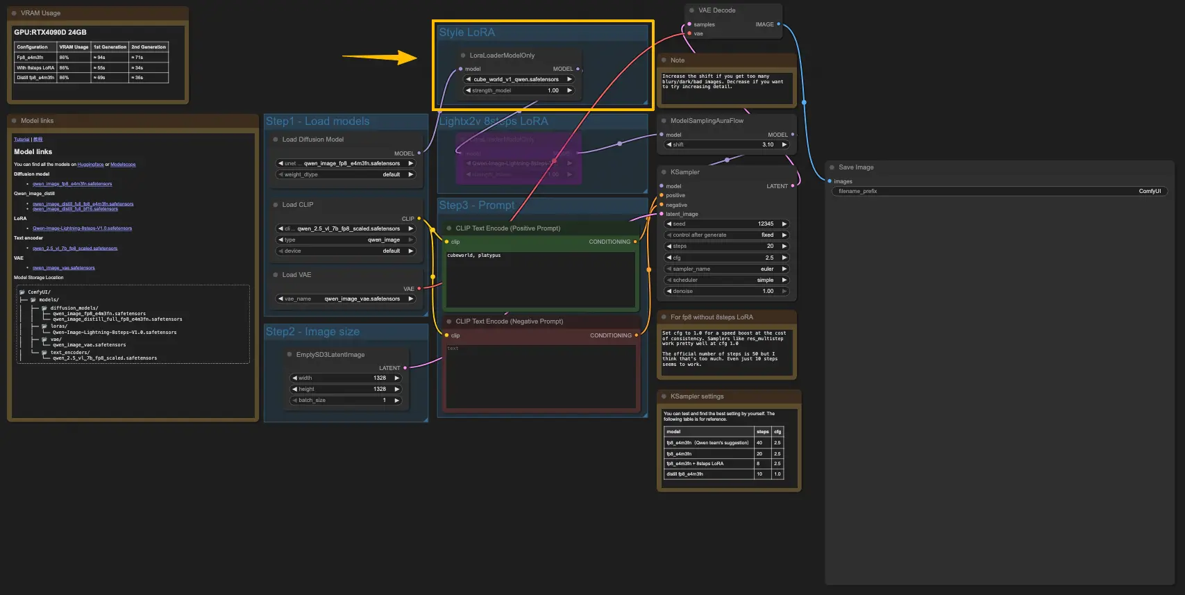
✅ 风格 LoRA 链式加载支持
你现在可以在 Qwen-Image 工作流中链式添加多个 LoRA,实现风格叠加与渐进式变换。

只需在工作流中加入 LoRA Loader 节点,即可按顺序应用不同风格模型。

示例流程:
原始输入 → 3D Voxel LoRA → Pixel Art LoRA → 90s Retro Anime LoRA
实现从写实到复古像素风的逐层风格迁移
该功能极大提升了创意表达的自由度,适合艺术创作、概念设计等高阶应用。

二、原生 EasyCache 支持:提升推理速度,平衡质量与效率
ComfyUI 现已集成 EasyCache(及 LazyCache)原生节点,支持在去噪过程中智能跳过部分采样步骤,从而加快生成速度。

核心优势:
- 无需调参:不同于 TeaCache 等需针对模型精细调优的技术,EasyCache 仅需一个参数控制跳步强度;
- 通用性强:所有新模型默认支持,无需额外代码修改;
- 可调节权衡:通过单一参数调节“速度 vs. 视觉保真度”平衡,适应不同使用需求。
典型场景:
- 快速预览:启用高跳步模式,生成速度提升显著
- 最终输出:关闭跳步,确保细节完整
这一改进使得 ComfyUI 在交互式设计、批量生成等场景中更具实用性。

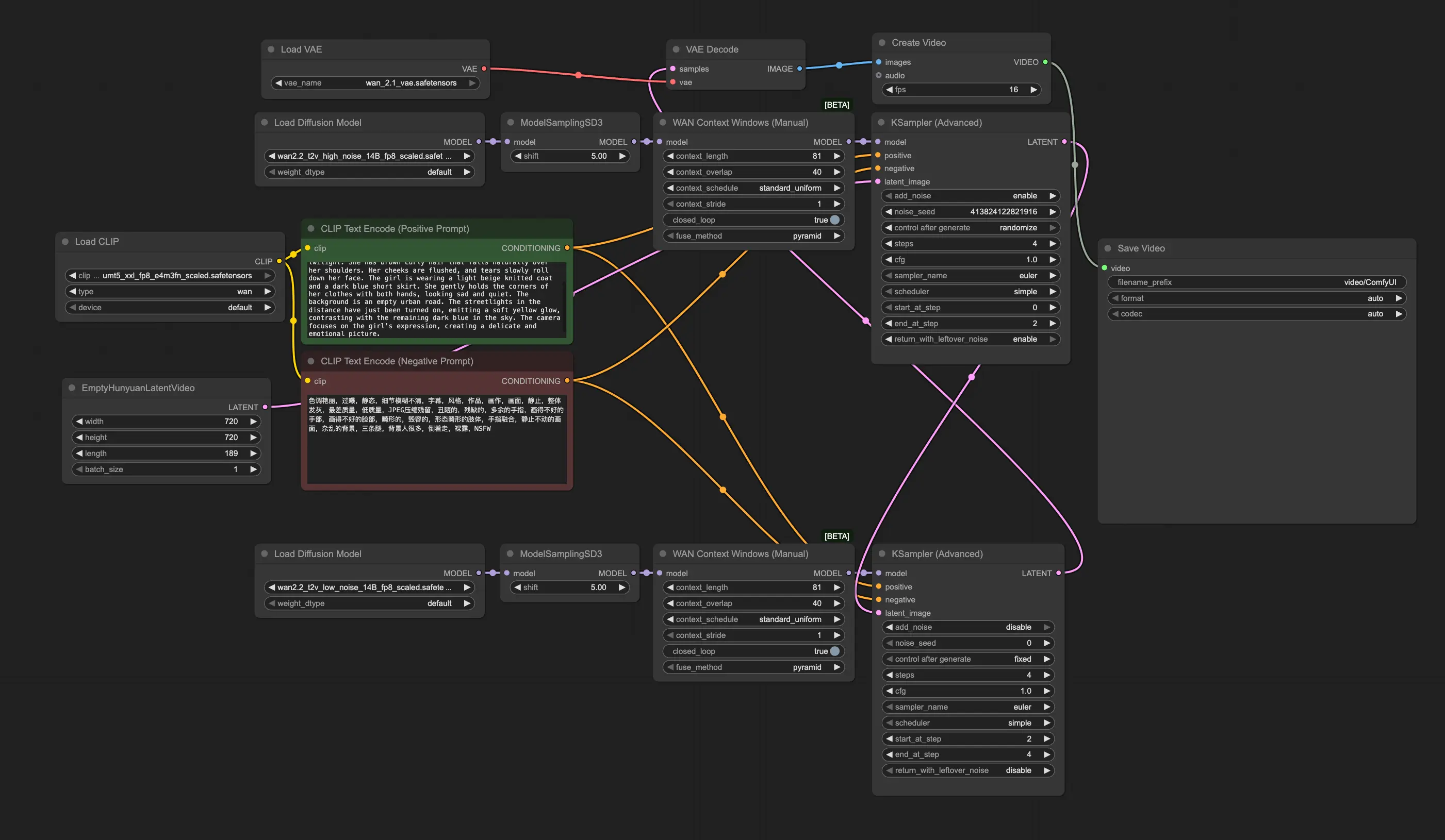
三、新增上下文窗口采样节点:支持长序列生成
为应对长文本或多阶段生成任务,ComfyUI 引入两个新节点:
Context Windows (Manual)WAN Context Windows (Manual)

功能说明:
- 支持滑动窗口式采样,而非一次性处理整个序列;
- 有效缓解显存压力,支持更长上下文的生成任务;
- 当前为手动控制模式,允许用户自定义窗口位置与步长;
- 部分 WAN 模型仍需进一步调优,但已为高级调度与自定义节点打下基础。
应用前景:
- 长篇图文生成
- 多页文档/漫画生成
- 分镜脚本到图像序列的映射
这是迈向长上下文可控生成的重要一步。
.webp)
四、Blackwell GPU 加速:Windows 平台性能提升约 20%
从最新稳定版本起,ComfyUI 在搭载 英伟达Blackwell 架构显卡(50 系列) 的 Windows 设备上,推理速度提升约 20%。
优化主要体现在:
- 显存访问效率提升
- CUDA 内核调度优化
- 模型加载与执行流水线改进
这意味着在 RTX 5090 等新一代硬件上,用户将获得更快的响应速度与更高的吞吐量,尤其利于高分辨率图像生成与复杂工作流运行。
总结:更强大、更高效、更可控
本次 ComfyUI 更新在多个维度实现了实质性进步:
| 能力维度 | 更新内容 |
|---|---|
| 模型控制 | 支持 Qwen Image 的 ControlNet 与 LoRA 链式加载 |
| 生成效率 | 原生集成 EasyCache,支持采样步数跳过 |
| 长序列支持 | 新增上下文窗口采样节点,支持滑动处理 |
| 硬件性能 | Blackwell GPU 上性能提升 20% |
这些更新共同推动 ComfyUI 向更高效、更灵活、更专业的图像生成工作流平台演进。















