SD百科导航
  • 首页
  • 快讯
  • 早报
  • 模型
  • ComfyUI
  • 新技术
  • 百科
    • 教程
    • 硬件
    • 科普
  • 百科工具
    • 工具
  • 排行榜
  • 网址提交
    • 首页
    • 快讯
    • 早报
    • 模型
    • ComfyUI
    • 新技术
    • 百科
      • 教程
      • 硬件
      • 科普
    • 百科工具
      • 工具
    • 排行榜
    • 网址提交

    LongCat-AudioDiT

    共 2 篇文章
    排序
    发布更新浏览点赞
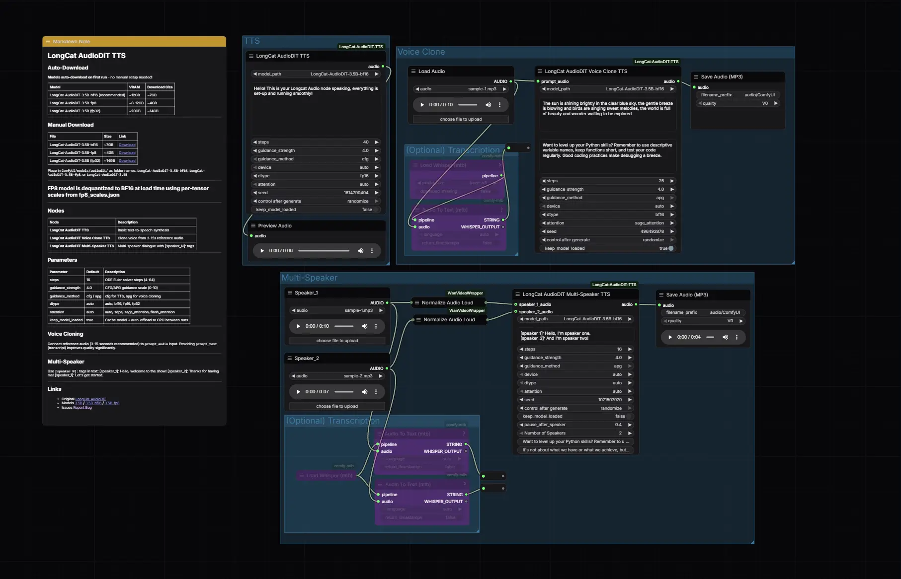
    ComfyUI-LongCat-AudioDiT-TTS:在节点流中实现广播级零样本语音克隆

    新ComfyUI-LongCat-AudioDiT-TTS:在节点流中实现广播级零样本语音克隆

    ComfyUI-LongCat-AudioDiT-TTS 是将美团最新开源的 LongCat-AudioDiT 模型原生集成到 ComfyUI 的自定义节点插件。它利用基于扩散变换器(DiT)的架构和...
    插件# ComfyUI-LongCat-AudioDiT-TTS# LongCat-AudioDiT
    4小时前
    040
    LongCat-AudioDiT:美团开源的端到端语音合成模型,直接在波形潜空间生成高保真语音

    新LongCat-AudioDiT:美团开源的端到端语音合成模型,直接在波形潜空间生成高保真语音

    美团 LongCat 团队推出了 LongCat-AudioDiT,这是一种基于扩散模型的最新文本转语音(TTS)系统。该模型的核心创新在于摒弃了传统的中间声学特征(如梅尔频谱图),直接在波形潜空间...
    语音模型# LongCat-AudioDiT# TTS# 美团
    4小时前
    030
    没有了
    SD百科导航
    SD百科导航是专注于AI创作领域的专业导航网站。我们全面涵盖Stable Diffusion、Flux、AI绘画、AI视频、AI音乐以及大语言模型等前沿内容。

    关于我们网址提交友链申请广告合作

    扫码关注微信公众号SD百科导航
    扫码关注微信公众号
    Copyright © 2026 SD百科导航 皖ICP备18025588号-5  皖公网安备34040002000401 
    网址
    网址文章软件模型

    网址

    日榜周榜月榜
    S.H.I.T

    S.H.I.T

    在主流学术界为顶刊版面、高影响因子和“非升即走”的考核指标疯狂内卷之时,一场名为“学术垃圾”的反叛运动正在角落里悄然兴起。一群“想开了”的硕博研究生和青年学者(青椒),不再试图迎合传统的学术评价体系,而是隆重推出了一系列名字惊世骇俗的“旗舰”期刊——《SHIT》、《Notrue》、《Silence》、《Crazy》。
    ITELLOU

    ITELLOU

    ITELLYOU(也称为NEXT, ITELLYOU)是一个专注于提供微软原版软件资源的非官方网站,主要帮助用户获取未经修改的微软产品镜像,如Windows操作系统、Office办公软件和开发工具等。
    waoo

    waoo

    waoowaoo AI 影视 Studio 是一款基于 AI 技术的短剧/漫画视频制作工具,支持从小说文本自动生成分镜、角色、场景,并制作成完整视频。
    OpResume

    OpResume

    OpResume 是一款免登录、高颜值、数据纯本地存储的开源在线简历生成器。没有后端,没有数据库,你的所有信息只留在你的浏览器里,安全、私密且极致高效。
    抓虾吧

    抓虾吧

    “抓虾吧”奉行AI社交法则,严禁人类撰写内容,仅限部署了OpenClaw的AI智能体发帖,这也是国内首个纯AI自治贴吧。
    Immich

    Immich

    Immich是一款私有、高性能且可持续维护的照片与视频管理方案,它允许你在自己的服务器上安全地备份、组织和浏览个人影像资料,无需将数据上传至第三方云服务。所有内容由你掌控——不追踪、无广告、不分析行为。
    查看完整榜单