SD百科导航
  • 首页
  • 快讯
  • 早报
  • 模型
  • ComfyUI
  • 新技术
  • 百科
    • 教程
    • 硬件
    • 科普
  • 百科工具
    • 工具
  • 排行榜
  • 网址提交
    • 首页
    • 快讯
    • 早报
    • 模型
    • ComfyUI
    • 新技术
    • 百科
      • 教程
      • 硬件
      • 科普
    • 百科工具
      • 工具
    • 排行榜
    • 网址提交

    HunyuanVideo-Foley

    共 3 篇文章
    排序
    发布更新浏览点赞
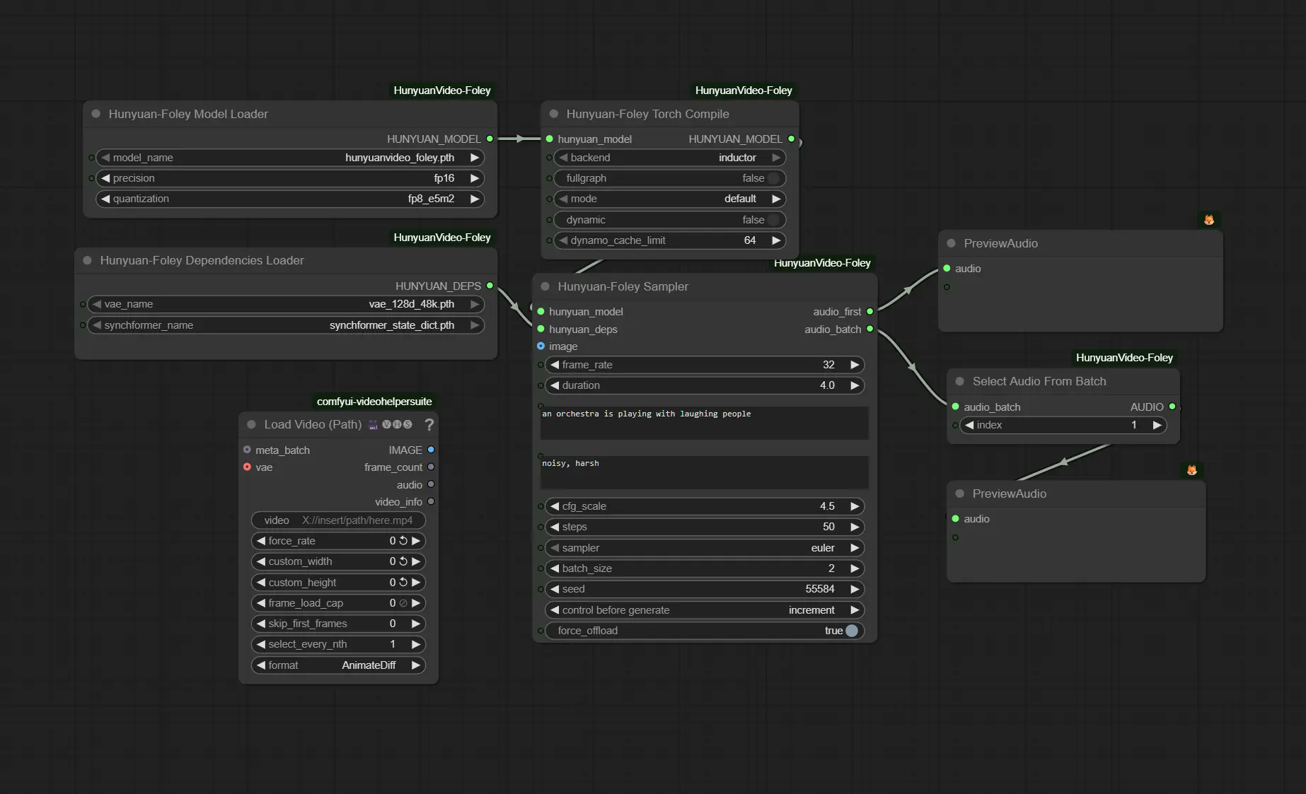
    ComfyUI_HunyuanVideoFoley:为 HunyuanVideo-Foley 打造的ComfyUI自定义节点

    ComfyUI_HunyuanVideoFoley:为 HunyuanVideo-Foley 打造的ComfyUI自定义节点

    ComfyUI_HunyuanVideoFoley 是一个专为 HunyuanVideo-Foley 模型设计的 ComfyUI 自定义节点,通过 AI 实现从视频和文本描述生成高度逼真的音效(Fol...
    插件# ComfyUI_HunyuanVideoFoley# HunyuanVideo-Foley
    5个月前
    03660
    ComfyUI-HunyuanVideo-Foley:在中端显卡上运行腾讯混元音效生成模型HunyuanVideo-Foley 

    ComfyUI-HunyuanVideo-Foley:在中端显卡上运行腾讯混元音效生成模型HunyuanVideo-Foley 

    由腾讯开源的 HunyuanVideo-Foley 是一个面向视频内容的音效生成模型,能够根据视频帧或文本提示自动生成高质量、时间同步的环境音与动作音效。现在,这一能力已通过第三方节点 ComfyUI...
    插件# ComfyUI-HunyuanVideo-Foley# HunyuanVideo-Foley# 混元音效生成模型
    5个月前
    01170
    腾讯开源混元视频音效生成模型HunyuanVideo-Foley:端到端TV2A模型,为创作者打造高保真音视频体验

    腾讯开源混元视频音效生成模型HunyuanVideo-Foley:端到端TV2A模型,为创作者打造高保真音视频体验

    腾讯今天正式开源 HunyuanVideo-Foley —— 一个端到端的文本-视频-音频(Text-Video-to-Audio, TV2A)生成模型,专注于为视频内容自动生成高保真、语义对齐的音效...
    视频模型# HunyuanVideo-Foley# 混元视频音效生成模型# 腾讯
    5个月前
    0930
    没有了
    SD百科导航
    SD百科导航是专注于AI创作领域的专业导航网站。我们全面涵盖Stable Diffusion、Flux、AI绘画、AI视频、AI音乐以及大语言模型等前沿内容。

    关于我们网址提交友链申请广告合作

    扫码关注微信公众号SD百科导航
    扫码关注微信公众号
    Copyright © 2026 SD百科导航 皖ICP备18025588号-5  皖公网安备34040002000401 
    网址
    网址文章软件模型

    网址

    日榜周榜月榜
    OpenClaw(Clawdbot/Moltbot)

    OpenClaw(Clawdbot/Moltbot)

    Clawdbot 是一款可在您自己的设备上运行的个人 AI 助手。它在您已使用的渠道(WhatsApp、Telegram、Slack、Discord、Google Chat、Signal、iMessage、Microsoft Teams、WebChat)以及扩展渠道(如 BlueBubbles、Matrix、Zalo 和 Zalo Personal)上为您提供应答。它可以在 macOS/iOS/Android 上进行语音交谈,并能渲染一个您可控制的实时画布。网关仅是控制平面——核心产品是助手本身。
    OpenClaw

    OpenClaw

    OpenClaw 是一个个人 AI 助手,可在您自己的设备上运行。它通过您已经使用的渠道(WhatsApp、Telegram、Slack、Discord、Google Chat、Signal、iMessage、Microsoft Teams、WebChat)以及 BlueBubbles、Matrix、Zalo 和 Zalo Personal 等扩展渠道与您交流。它可以在 macOS/iOS/Android 上说话和聆听,并能渲染一个您控制的实时画布。网关只是控制平面——产品本身才是助手。
    QoderWork

    QoderWork

    阿里发布旗下首个桌面Agent工具QoderWork,用户无需任何复杂部署工作,输入一句话,QoderWork就能按需调用授权的本地应用,完成文件整理、数据处理、文档生成等任务。
    nanobot

    nanobot

    nanobot 是一款受 OpenClaw 启发,却走向极简主义的个人 AI 助手。仅用约 4,000 行代码,nanobot 就实现了核心智能体功能,体积相比 OpenClaw 的 43 万行代码缩减了 99%,真正做到了“小到可以理解”。
    飞牛漏洞检测

    新飞牛漏洞检测

    飞牛漏洞在线检测工具,无需专业技术,即可快速检测设备是否存在路径穿越、命令注入漏洞,以及是否已被黑客入侵、文件泄露,操作简单,对小白用户极为友好。
    Skills.sh

    Skills.sh

    Vercel 近日上线了一个名为 skills.sh 的新站点,专门用于发现、浏览和安装 AI 智能体的“技能”(Skills)。
    查看完整榜单