SD百科导航
  • 首页
  • 快讯
  • 早报
  • 模型
  • ComfyUI
  • 新技术
  • 百科
    • 教程
    • 硬件
    • 科普
  • 百科工具
    • 工具
  • 排行榜
  • 网址提交
    • 首页
    • 快讯
    • 早报
    • 模型
    • ComfyUI
    • 新技术
    • 百科
      • 教程
      • 硬件
      • 科普
    • 百科工具
      • 工具
    • 排行榜
    • 网址提交

    ComfyUI-Youtu-VL

    共 1 篇文章
    排序
    发布更新浏览点赞
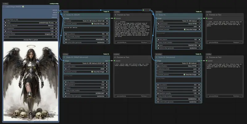
    ComfyUI-Youtu-VL:在 ComfyUI 中集成腾讯 Youtu-VL 视觉语言模型

    新ComfyUI-Youtu-VL:在 ComfyUI 中集成腾讯 Youtu-VL 视觉语言模型

    ComfyUI-Youtu-VL 是一个专为 腾讯 Youtu-VL(40 亿参数轻量级视觉语言模型)设计的自定义节点插件,让 ComfyUI 用户无需离开工作流即可调用强大的视觉理解能力。该模型支持...
    插件# ComfyUI-Youtu-VL# Youtu-VL
    2天前
    0100
    没有了
    SD百科导航
    SD百科导航是专注于AI创作领域的专业导航网站。我们全面涵盖Stable Diffusion、Flux、AI绘画、AI视频、AI音乐以及大语言模型等前沿内容。

    关于我们网址提交友链申请广告合作

    扫码关注微信公众号SD百科导航
    扫码关注微信公众号
    Copyright © 2026 SD百科导航 皖ICP备18025588号-5  皖公网安备34040002000401 
    网址
    网址文章软件模型

    网址

    日榜周榜月榜
    OpenClaw(Clawdbot/Moltbot)

    OpenClaw(Clawdbot/Moltbot)

    Clawdbot 是一款可在您自己的设备上运行的个人 AI 助手。它在您已使用的渠道(WhatsApp、Telegram、Slack、Discord、Google Chat、Signal、iMessage、Microsoft Teams、WebChat)以及扩展渠道(如 BlueBubbles、Matrix、Zalo 和 Zalo Personal)上为您提供应答。它可以在 macOS/iOS/Android 上进行语音交谈,并能渲染一个您可控制的实时画布。网关仅是控制平面——核心产品是助手本身。
    OpenClaw汉化发行版

    OpenClaw汉化发行版

    OpenClaw汉化发行版已上线——不仅将CLI命令行、Dashboard网页控制台全部深度汉化,还能每小时自动同步OpenClaw官方更新,汉化版延迟低于1小时,既保留原版全部功能,又适配国内用户的使用习惯,3步即可完成安装部署,零基础也能快速上手。
    OpenClaw

    OpenClaw

    OpenClaw 是一个个人 AI 助手,可在您自己的设备上运行。它通过您已经使用的渠道(WhatsApp、Telegram、Slack、Discord、Google Chat、Signal、iMessage、Microsoft Teams、WebChat)以及 BlueBubbles、Matrix、Zalo 和 Zalo Personal 等扩展渠道与您交流。它可以在 macOS/iOS/Android 上说话和聆听,并能渲染一个您控制的实时画布。网关只是控制平面——产品本身才是助手。
    MoltHub

    MoltHub

    MoltHub 是 Moltbot 的公共技能注册表:用于发布、版本控制及搜索基于文本的智能体技能(一个 SKILL.md 文件加上支持文件)。它专为快速浏览和 CLI 友好的 API 而设计,并包含审核钩子和向量搜索功能。
    Skills.sh

    Skills.sh

    Vercel 近日上线了一个名为 skills.sh 的新站点,专门用于发现、浏览和安装 AI 智能体的“技能”(Skills)。
    nanobot

    nanobot

    nanobot 是一款受 OpenClaw 启发,却走向极简主义的个人 AI 助手。仅用约 4,000 行代码,nanobot 就实现了核心智能体功能,体积相比 OpenClaw 的 43 万行代码缩减了 99%,真正做到了“小到可以理解”。
    查看完整榜单