SD百科导航
  • 首页
  • 快讯
  • 早报
  • 模型
  • ComfyUI
  • 新技术
  • 百科
    • 教程
    • 硬件
    • 科普
  • 百科工具
    • 工具
  • 排行榜
  • 网址提交
    • 首页
    • 快讯
    • 早报
    • 模型
    • ComfyUI
    • 新技术
    • 百科
      • 教程
      • 硬件
      • 科普
    • 百科工具
      • 工具
    • 排行榜
    • 网址提交

    ComfyUI-AceMusic

    共 1 篇文章
    排序
    发布更新浏览点赞
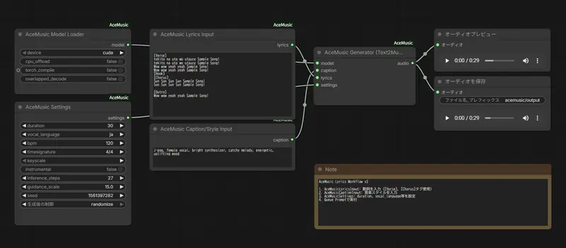
    ComfyUI-AceMusic:多语言AI音乐生成节点,19种语言写歌+完整歌曲结构控制

    新ComfyUI-AceMusic:多语言AI音乐生成节点,19种语言写歌+完整歌曲结构控制

    ComfyUI-AceMusic 是基于 ACE-Step 1.5 开发的 ComfyUI 自定义节点,专注实现多语言带歌词完整歌曲生成,支持 19 种语言(含中文、英语、日语、韩语等),将 ACE...
    插件# ACE-Step 1.5# ComfyUI-AceMusic
    2天前
    060
    没有了
    SD百科导航
    SD百科导航是专注于AI创作领域的专业导航网站。我们全面涵盖Stable Diffusion、Flux、AI绘画、AI视频、AI音乐以及大语言模型等前沿内容。

    关于我们网址提交友链申请广告合作

    扫码关注微信公众号SD百科导航
    扫码关注微信公众号
    Copyright © 2026 SD百科导航 皖ICP备18025588号-5  皖公网安备34040002000401 
    网址
    网址文章软件模型

    网址

    日榜周榜月榜
    OpenClaw(Clawdbot/Moltbot)

    OpenClaw(Clawdbot/Moltbot)

    Clawdbot 是一款可在您自己的设备上运行的个人 AI 助手。它在您已使用的渠道(WhatsApp、Telegram、Slack、Discord、Google Chat、Signal、iMessage、Microsoft Teams、WebChat)以及扩展渠道(如 BlueBubbles、Matrix、Zalo 和 Zalo Personal)上为您提供应答。它可以在 macOS/iOS/Android 上进行语音交谈,并能渲染一个您可控制的实时画布。网关仅是控制平面——核心产品是助手本身。
    OpenClaw

    OpenClaw

    OpenClaw 是一个个人 AI 助手,可在您自己的设备上运行。它通过您已经使用的渠道(WhatsApp、Telegram、Slack、Discord、Google Chat、Signal、iMessage、Microsoft Teams、WebChat)以及 BlueBubbles、Matrix、Zalo 和 Zalo Personal 等扩展渠道与您交流。它可以在 macOS/iOS/Android 上说话和聆听,并能渲染一个您控制的实时画布。网关只是控制平面——产品本身才是助手。
    QoderWork

    QoderWork

    阿里发布旗下首个桌面Agent工具QoderWork,用户无需任何复杂部署工作,输入一句话,QoderWork就能按需调用授权的本地应用,完成文件整理、数据处理、文档生成等任务。
    nanobot

    nanobot

    nanobot 是一款受 OpenClaw 启发,却走向极简主义的个人 AI 助手。仅用约 4,000 行代码,nanobot 就实现了核心智能体功能,体积相比 OpenClaw 的 43 万行代码缩减了 99%,真正做到了“小到可以理解”。
    Skills.sh

    Skills.sh

    Vercel 近日上线了一个名为 skills.sh 的新站点,专门用于发现、浏览和安装 AI 智能体的“技能”(Skills)。
    飞牛漏洞检测

    新飞牛漏洞检测

    飞牛漏洞在线检测工具,无需专业技术,即可快速检测设备是否存在路径穿越、命令注入漏洞,以及是否已被黑客入侵、文件泄露,操作简单,对小白用户极为友好。
    查看完整榜单