
微软正式推出 Agent Framework——一个用于构建 AI 智能体和多智能体工作流程的开源开发工具包,支持 Python 和 .NET 双平台。

它是 Semantic Kernel 与 AutoGen 的继任者,由同一团队打造,提供一个统一、可扩展且面向生产环境的 AI 智能体开发基础。通过融合前两者的核心理念并引入新能力,Agent Framework 成为微软未来 AI 智能体生态的官方推荐路径。
为什么需要 Agent Framework?
Semantic Kernel 和 AutoGen 在推动 AI 智能体概念普及方面发挥了重要作用:
- Semantic Kernel 提供了强大的插件集成、状态管理与企业级可观测性;
- AutoGen 推动了多智能体协作、动态对话编排等前沿实践。
但随着 AI 从实验走向落地,碎片化的工具链带来了挑战:
- 学习成本高
- 架构不一致
- 缺乏统一治理机制
为此,微软将两者优势整合,并在此基础上构建更现代的开发体验。
Agent Framework 不是另一个选择,而是下一代标准。
核心功能概览
Agent Framework 提供两大核心能力:
| 功能 | 说明 |
|---|---|
| ✅ AI 智能体(Agents) | 单个智能体,使用 LLM 处理输入、调用工具、执行操作并生成响应 |
| ✅ 工作流程(Workflows) | 基于图的流程引擎,协调多个智能体与函数完成复杂任务 |
此外,框架还提供一系列基础组件,构成健壮 AI 应用的“积木”:
| 组件 | 用途 |
|---|---|
| 模型客户端 | 支持 Azure OpenAI、OpenAI、Azure AI 等主流模型提供商 |
| 智能体线程(Threads) | 实现基于会话的状态持久化与恢复 |
| 上下文提供者 | 管理长期记忆与上下文注入 |
| 中间件(Middleware) | 拦截请求/响应,实现日志、权限控制、安全过滤等功能 |
| MCP 客户端 | 集成 Model Context Protocol,连接外部系统与数据源 |
这些模块共同支持构建交互式、可追踪、可审计的企业级 AI 应用。
AI 智能体:让模型真正“行动起来”
什么是 AI 智能体?
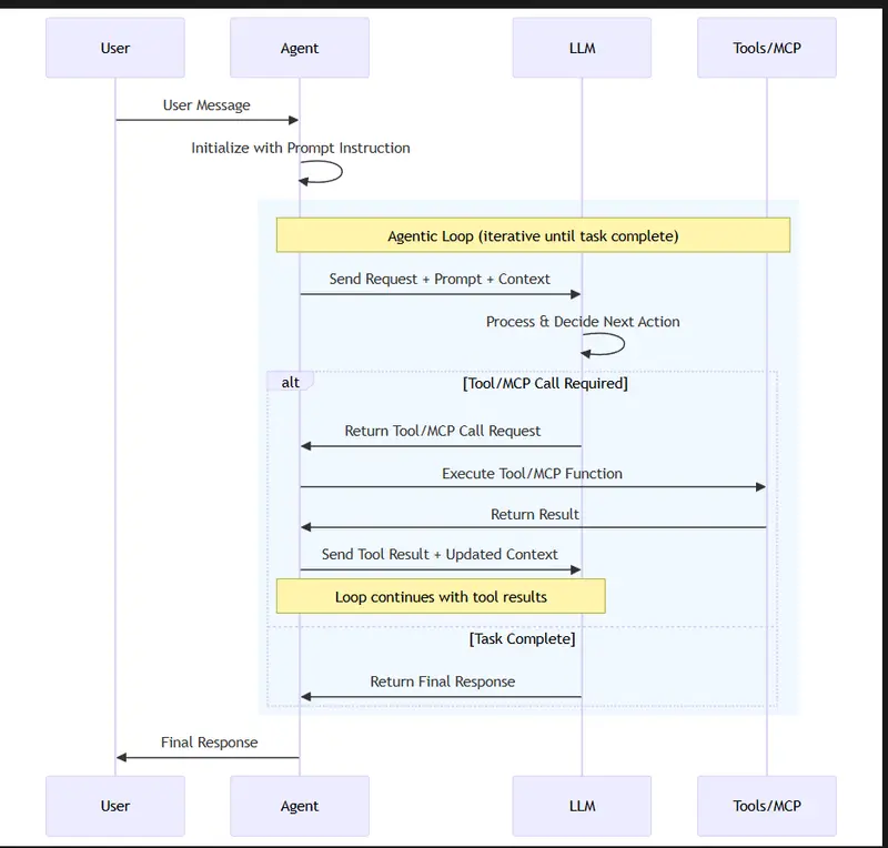
AI 智能体是一个能够理解用户意图、自主决策、调用工具并返回结果的运行单元。其核心交互流程如下:
[用户输入] → [LLM] → [工具 / MCP 服务器] → [响应]
它不仅仅是聊天机器人,而是一个具备目标导向行为的智能实体。

何时使用 AI 智能体?
适用于以下场景:
- 输入非结构化,需动态解析(如客服咨询)
- 需要临时规划或多轮探索(如研究辅助)
- 涉及试错与反馈循环(如代码调试)
典型应用包括:
- 客户支持:处理多模态查询,调用知识库或 CRM 工具
- 教育辅导:个性化答疑,结合教材与学习进度
- 软件开发:生成代码、审查缺陷、执行测试
- 科研助手:检索文献、总结报告、整合信息
何时不应使用 AI 智能体?
如果任务具有以下特征,请优先考虑传统函数或脚本:
- 输入高度结构化
- 执行路径固定不变
- 对延迟或成本敏感
📌 原则:能写函数解决的问题,就不要交给 AI 智能体。你可以用 AI 来帮你写这个函数。
此外,单个智能体难以有效管理超过 20 个工具或跨多个系统的复杂流程。此时应转向“工作流程”。
工作流程:结构化编排复杂任务
什么是工作流程?
工作流程是一种预定义的执行序列,可包含 AI 智能体、普通函数、条件分支和人机交互节点。例如:
[智能体1:分析需求] → [函数:验证权限] → [智能体2:生成方案] → [人工审批] → [输出]
与纯智能体的“自由发挥”不同,工作流程强调可控性、可靠性和可预测性。

工作流程解决了哪些问题?
当任务涉及多个步骤、多方协作或长时间运行时,工作流程提供了关键支撑:
| 优势 | 说明 |
|---|---|
| 模块化设计 | 将大流程拆分为可重用组件,便于维护与升级 |
| 类型安全 | 强类型检查确保数据在组件间正确传递,减少运行时错误 |
| 灵活控制流 | 支持条件路由、并行执行、异常处理与动态跳转 |
| 人机协同 | 内置请求/响应模式,支持人工介入关键决策点 |
| 状态持久化 | 通过检查点保存执行状态,支持中断后恢复 |
| 多智能体编排 | 协调多个智能体按顺序、并发或交接方式协同工作 |
| 可组合性 | 支持嵌套与复用,构建层次化复杂系统 |
这使得工作流程成为实现企业级自动化(如审批流、运维响应、客户服务闭环)的理想载体。
安装与快速开始
Python
pip install agent-framework
.NET
dotnet add package Microsoft.Agents.AI
与现有项目的关系
微软已确认:
Semantic Kernel 和 AutoGen 进入维护模式。
这意味着:
- 不再新增功能
- 继续接收安全补丁与稳定性更新
- 无计划进行破坏性变更
但对于新项目,官方建议直接采用 Agent Framework,以获得更好的长期支持、统一架构和与 Azure AI Foundry 的深度集成。
数据统计
相关导航


ROMA

Mobile-use

Agentic Data Scientist

TradingAgents

Kuse Cowork

Surveys Agent






