
MathGPT.ai
MathGPT.ai 的走红,本质上是找准了 AI 在教育场景中的 “正确定位”—— 它不替学生 “完成任务”,而是帮学生 “学会思考”;不替教师 “包揽工作”,而是帮教师 “提升效率”。从 50 余所院校的落地情况来看,这种 “以教学目标为核心” 的 AI 设计,正在缓解 “AI 作弊” 的焦虑,让技术真正服务于 “教” 与 “学” 的本质。
由腾讯开源,WeKnora(维娜拉)是一款面向复杂文档场景的文档理解与语义检索框架,致力于解决传统搜索在非结构化内容中“查得到但答不准”的难题。

它基于大语言模型(LLM)与 RAG(Retrieval-Augmented Generation)架构,融合多模态解析、向量索引、智能召回与生成推理,构建了一套高效、可控、可扩展的文档问答系统,已在多个实际业务场景中验证其稳定性与实用性。
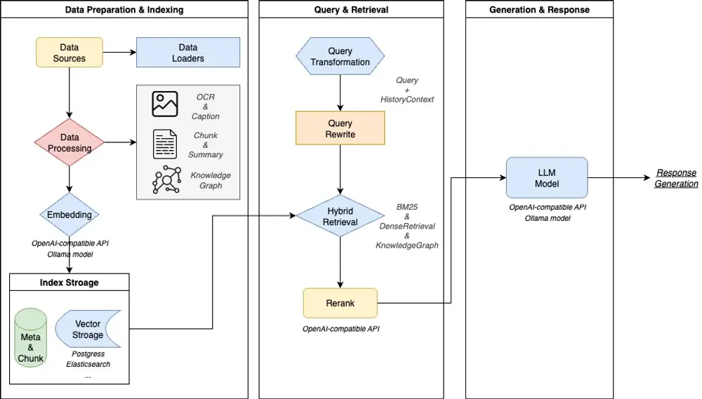
WeKnora 采用现代化模块化架构,将文档从“原始文件”到“智能回答”的全过程拆解为清晰的处理链路:
文档输入 → 解析预处理 → 向量化建模 → 检索召回 → 重排序 → LLM生成 → 输出答案
核心模块包括:
各组件之间高度解耦,支持按需替换和定制扩展,便于集成至不同技术栈或部署环境。

| 特性 | 说明 |
|---|---|
| 🔍 精准理解 | 支持 PDF、Word、图片等复杂文档的内容提取,统一构建语义视图,保留表格、段落结构等关键信息 |
| 🧠 智能推理 | 借助大模型理解用户意图与上下文,支持多轮对话与复杂问题拆解 |
| ⚡ 高效检索 | 融合 BM25、稠密向量检索(Dense Retrieval)、GraphRAG 等多种策略,提升召回准确率 |
| 🔧 灵活扩展 | 从解析到生成全流程开放接口,支持自定义模型、数据库与服务集成 |
| 🎯 简单易用 | 提供直观 Web 界面与标准 RESTful API,零代码也可快速上手 |
| 🔒 安全可控 | 支持本地化部署、私有云运行,保障数据主权与合规要求 |
WeKnora 尤其适用于文档类型多样、结构复杂、查询语义要求高的行业场景:
| 应用场景 | 典型应用 | 核心价值 |
|---|---|---|
| 企业知识管理 | 制度查询、操作手册检索、内部FAQ问答 | 提升员工效率,降低培训与沟通成本 |
| 科研文献分析 | 论文摘要提取、研究报告比对、学术资料检索 | 加速科研调研,辅助决策判断 |
| 产品技术支持 | 技术文档检索、故障排查指引、产品参数查询 | 缩短响应时间,减轻客服压力 |
| 法律合规审查 | 合同条款匹配、法规政策查询、案例参考 | 提高合规审查效率,降低法律风险 |
| 医疗知识辅助 | 医学指南查询、诊疗方案推荐、文献支持 | 辅助医生快速获取权威信息 |
WeKnora 在关键环节均提供丰富支持,满足多样化部署需求:
| 功能模块 | 支持情况 | 说明 |
|---|---|---|
| 文档格式支持 | ✅ PDF / Word / Txt / Markdown / 图片(含 OCR & Caption) | 支持图文混排、扫描件文字识别与图像描述生成 |
| 嵌入模型支持 | ✅ 本地模型、BGE / GTE API 等 | 可切换不同 embedding 模型,兼容私有部署与云端调用 |
| 向量数据库接入 | ✅ PostgreSQL(pgvector)、Elasticsearch | 支持主流向量索引后端,便于性能调优与横向扩展 |
| 检索机制 | ✅ BM25 / Dense Retrieve / GraphRAG | 支持稀疏与稠密召回、知识图谱增强检索,支持组合策略 |
| 大模型集成 | ✅ Qwen、DeepSeek 等,支持思考/非思考模式 | 可接入本地模型(如 Ollama)或调用外部 API |
| 问答能力 | ✅ 上下文感知、多轮对话、提示词模板 | 支持指令控制、链式推理与上下文窗口管理 |
| 端到端测试支持 | ✅ 可视化链路追踪与指标评估 | 提供召回命中率、回答覆盖度、BLEU/ROUGE 等评估能力 |
| 部署模式 | ✅ 本地部署 / Docker 镜像 | 满足企业级私有化、离线部署需求 |
| 用户界面 | ✅ Web UI + RESTful API | 开发者与业务人员均可便捷使用 |
WeKnora 已作为微信对话开放平台的核心技术底座,为企业提供更轻量、高效的智能问答落地路径。
无需开发即可完成部署:
通过微信对话开放平台,WeKnora 的能力可无缝嵌入:
帮助企业快速构建可信、可控、可维护的 AI 问答服务。







